Tronçonneuse Mac Culloch 444
Résolustf_jpd87 Messages postés 100855 Statut Modérateur -
On m'a donné cette tronçonneuse qui ne fonctionne pas ; si, 1 mn au démarrage, puis elle s'arrête.
Je tente de nettoyer le carburateur sans grand succès jusqu'à présent ; si je n'y parviens pas, j'en achèterai un neuf, puisqu'on en trouve pour une vingtaine d' euros.
Mais auparavant je voudrais éclaircir une chose étrange : j'ai déposé le pot d'échappement, je l'ai tourné dans tous les sens mais je n'ai pas vu d'orifice d'évacuation des gaz ; cette pièce est relativement volumineuse, elle semble être d'origine au vu de quelques traces de rouille.
Quelle est donc cette technologie ? est ce que c'est normal ?
- Tronçonneuse Mac Culloch 444
- Meilleure tronconneuse electrique - Guide
- Problème transmission mc culloch m95-66x ✓ - Forum Mécanique, entretien et pannes
- Problème graissage chaîne tronçonneuse électrique ✓ - Forum Bricolage / outillage
- Vue éclatée nettoyeur haute pression mac allister - Forum Bricolage / outillage
- Tronçonneuse mac allister avis - Forum Bricolage / outillage
10 réponses
Bonjour
Il faut nettoyer de A à Z le carburateur en le démontant a nu. N° 26
Souvent les pointeaux ou le filtre interne bouché,ou une membrane percée.
Cordialement.
Ok merci stf , et pour le silencieux, quelqu'un connaitrait le problème ?
Non, ce n'est pas une question idiote, ni une blague du 1er avril.
Re
L'échappement est l'ensemble des pièces N° 40 la compression sort du corps du cylindre et passe par le silencieux . ??? Il n'y a rien de mystérieux. Ou on ne parle pas de la même chose?
.
Bonjour stf
La compression sort du cylindre et passe dans le silencieux, et après, par où elle sort à l'extérieur puisqu'il n'y a pas d'autre orifice ?
Bonjour blux
Le silencieux porte le n°40 ; dans le bas de la façade, sur le dessin, on voit un cercle mais ce n'est pas un orifice, c'est simplement un emboutissement de la tôle qui forme une cuvette mais sans trace de percement.
Comme la machine est en panne, je ne peux pas voir d'où sortent les gaz. Plusieurs choses m'intriguent, elle a bien dû fonctionner un jour, cette machine !
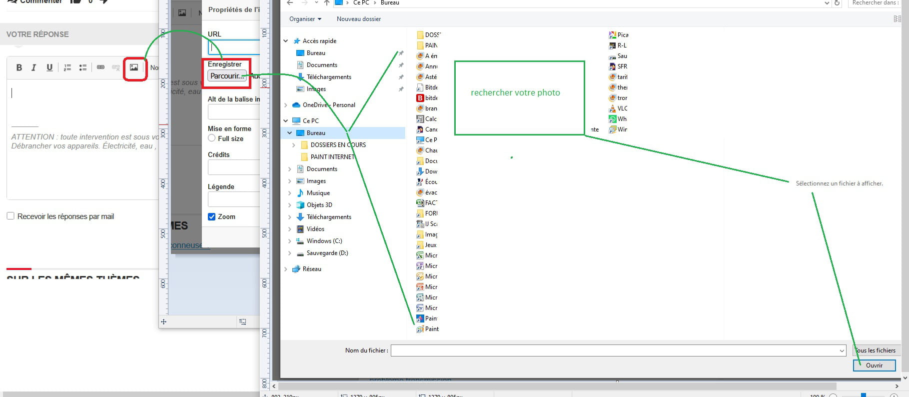
Je ne sais pas mettre une photo parce qu'on me demande de renseigner un URL et je ne sais pas quoi répondre.
Vous n’avez pas trouvé la réponse que vous recherchez ?
Posez votre questionJe pense que stf_jpd87 t'a indiqué la sortie des gaz vers les vis 24.
L'ensemble du 40 n'est là que pour assourdir le bruit (pièces 22 et 23). Au besoin, tu peux tester sans le silencieux (mais plutôt vers 11h du matin un jour de semaine !).
Pour mettre une photo, tu as, en-dessous de URL, le bouton parcourir, qui va te permettre d'ouvrir une boite de dialogue où tu pourras chercher la photo stockée sur ton PC et l'insérer dans ton message.
Je viens de regarder à nouveau :
Le trou de la pièce n°20 ne sert qu'à laisser passer une protubérance du bloc moteur sans utilité ; celui qui est sur la pièce voisine du n°24 n'en est pas un, c'est juste en enfoncement fait par emboutissage.
J'ai enfin trouvé 2 petits trous crées par emboutissage, peu visibles mais voisins d'une trace noire qui aurait pu me mettre sur la voie.
Désolé de vous avoir embarqué tous deux dans cette bêtise et merci de votre intérêt
Bonjour
Déposer une photo en direct sur le message.
Pour mettre des photos sur le forum il faut être inscrit et connecté (pseudo en bleu)
Connecté= par icône en haut à droite dans le bandeau rouge.
-Prendre votre photo, et la déposer dans /mes documents /mes images. MAXI 1 Mo (Nota vous pouvez faire une capture d'écran et l'ouvrir avec "Paint")
-Vous cliquez, soit sur : "créer un nouveau sujet", "répondre au sujet", ou "posez une question".
-Dans la fenêtre qui s'ouvre à la suite de votre message, vous cliquez sur l'icône (montagne)"
-Dans la fenêtre qui s'ouvre, vous cliquez sur" parcourir"
-Vous recherchez le dossier (sur la liste de gauche) : mes documents/mes images /
-Vous cliquez sur l'image concernée qui s'affiche dans la barre "URL"
-Vous sélectionnez: Mise en forme " droite"
-Vous cliquez sur "OK" L'image s'affiche. Par "prévisualiser" vous pouvez voir la totalité de votre message en réel.
Si Ok ,revenir sur votre message qui se trouve dessous et vous "valider".
Bonjour,
Le mélange à utiliser (le prêt à l'emploi) ne doit pas être stocké à une chaleur excessive et pas trop ancien (< 15 mois ) .
Ouf avec une image moins lourde, ça fonctionne
On voit après avoir dévissé le silencieux du moteur, vu côté moteur :
- l'orifice rectangulaire d'entée des gaz
- 2 trous ronds pour le passage des goujons de fixation au moteur,
- et au dessus, on aperçoit difficilement 2 trous de sortie des gaz, réalisés par emboutissage
Merci aux personnes qui m'ont aidé
 
    
    
        
 
            

